Het programma dat we gebruiken om de kabelaansluiting voor Internet + TV te beheren.
In het hoofdmenu: Menu bestaan er 5 submenu's:
Onder Provisioning zijn alle kabelaansluitingen terug te vinden die momenteel in behandeling zijn, onderverdeeld in verschillende submenu's met mogelijke statussen waarvan wij er drie gebruiken:
Onder Prospect zijn alle nieuwe (en geannuleerde) kabelaansluitigen terug te vinden, onderverdeeld in verschillende submenu's waarvan wij er twee gebruiken:
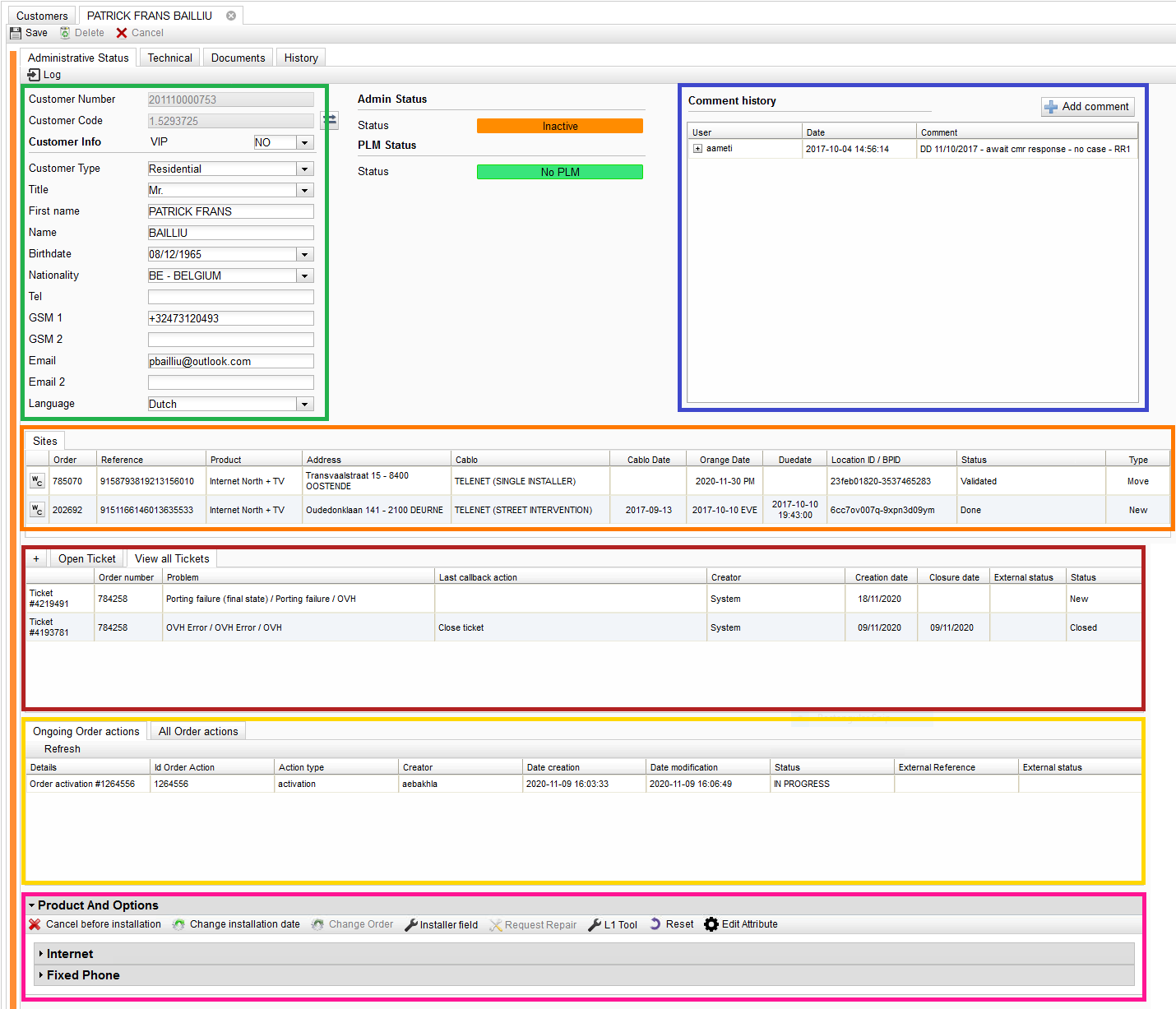
In Customer management kan een klant opgezocht worden en eens de juiste klant geopend is zijn er verschillende tabbladen met informatie. De klantinformatie opent standaard het Administrative Status tabblad, daarnaast is er ook nog het Technical tabblad, het Documents tabblad en het History tabblad.
De makkelijkste manier om te zoeken is op BSCS klantnummer - in WeCare: OBE Cust. Code
Als een klant het klantnummer niet heeft en je deze niet in BSCS kunt vinden kun je ook zoeken op combinaties:
Meestal kom je meteen in de correcte klantgegevens terecht in het Administrative Status tabblad. Mochten er meerdere "klanten" bestaan, volg dan de uitleg hieronder.
Soms zijn er meerdere opties zoals hier:
In dit geval zijn er verschillende ’klanten’ (door een vroegere aanvraag), je zult handmatig moeten controleren door de klant te openen (klik op eender welke plek in de rij) welke de meest recente/juiste is.
Lorem ipsum dolor sit amet, consectetur adipisicing elit, sed do eiusmod tempor incididunt ut labore et dolore magna aliqua. Ut enim ad minim veniam, quis nostrud exercitation ullamco laboris nisi ut aliquip ex ea commodo consequat.
We gebruiken dit tabblad haast nooit, maar er zijn een paar zaken die enkel hier snel terug te vinden zijn:
Er zijn een aantal situaties waarbij er voor een klant een afspraak voor een nieuwe installatie moet worden gepland. Bijvoorbeeld voor klanten die net een nieuwe kabelaansluiting hebben aangevraagd en die dus via Salesforce in WeCare bij Prospect zijn beland of als er een verhuis moet worden gepland. Normaal kunnen deze installaties dan direct worden ingepland, maar soms moeten er handmatige aanpassingen worden gedaan en kan het zijn dat een klant in Provisioning in WeCare terecht komt (hopelijk als Feasible order) of als er iets mis is gegaan tijdens het inplannen van een afspraak en de klant terug te vinden is in Provisioning als Appointment pending.
Hieronder staan een aantal opties om een klant terug te vinden:
Na het ingeven van een order in Salesforce komen de orders direct hier terecht. Simpelweg op Apply filter filter klikken resulteert in een chronologische lijst met orders. Via Add filter is het mogelijk om te zoeken op bijvoorbeeld Name of op klantnummer (als die gekend is voor bijvoorbeeld een bestaande klant met gsm-abonnement).

Hier kun je alle lopende en geannuleerde aanvragen terugvinden, het beste is om te zoeken op name.

Als een klant Feasible staat in Customer management > Administrative Status > Sites zoals hier:

Dan kan de aanvraag met het klant- of ordernummer via Feasible order worden teruggevonden:

Als een klant On Delivery staat in Customer management > Administrative Status > Sites zoals hier:

Dan kan de aanvraag met het klant- of ordernummer via Feasible order worden teruggevonden:

De eerste stap in het maken van een afspraak is de Eligibility. Alle informatie moet zo correct mogelijk ingevuld worden. Als dit niet het geval is kan dit in de tweede stap (Feasibility) problemen geven en voor sommige klanten leiden tot dagen (of zelfs weken) wachten en dus meer inkomende oproepen.
Pas altijd de Title aan naar de correcte aanspreekvorm, Existing Cable Customer mag enkel Yes zijn als de klant op dit moment nog klant is bij Telenet en Is interested ? moet uiteraard aangepast worden naar Interested.
Type of housing is ook van belang: bij een huis moet enkel een huisnummer worden ingegeven, bij een Appartement ook busnummer, verdieping en localisatie.
Uitzondering: er zijn appartementencomplexen waarbij elk appartement een uniek huisnummer heeft. In dit geval selecteer je wel House en vul je de informatie best nog aan met verdieping.
Hieronder vind je het Eligibility scherm van een nieuwe klant. De andere opties kun je daaronder terugvinden.

Als de invulvelden allemaal grijs zijn betekent dit dat iemand anders de informatie al eerder heeft ingevuld en er aan de hand van die gegevens niet automatisch een Location ID werd gevonden. Deze is dan handmatig bij Telenet opgevraagd en in WeCare geëncodeerd.

Tip: Soms kom je direct in Feasibility terecht. Het is dan belangrijk om de knop Previous niet te gebruiken, soms verdwijnt de Location ID dan en moet je deze opnieuw ingeven.
Bij een verhuis kan enkel het nieuwe adres worden ingevoerd. Het is daarom van belang om altijd eerst in Customer management de (contact)gegevens van de klant te controleren. Daarnaast moet Existing Cablo Customer altijd op No worden gezet.

Een eerste goed teken in de tweede stap Feasibility is onderstaande PopUp, deze kun je gewoon sluiten/

De volgende stap is het selecteren van het type kabelaansluiting in de straat bij de klant. Dit is belangrijk omdat de technieker in het geval van een betonnen paal of gevelaansluiting ervan op de hoogte wordt gebracht dat er een ladder meegenomen moet worden of in het geval van een houten paal er een hoogtewerker nodig is.
Vraag altijd aan de klant of deze zelf het type weet. Indien dit niet het geval is kun je via Street View zelf proberen te achterhalen welk type aansluiting het betreft.





Als er een afspraak met de klant wordt ingepland (zowel voor verhuis als een nieuwe installatie) krijgt de klant een email en sms met een code om de afspraak zelf te kunnen wijzigen. Veel klanten lezen deze informatie niet en bellen ons om een afspraak te wijzigen. Wij gaan als volgt te werk:
Zoek de klant op in Customer Management, in Sites zoek je de juiste order:
Case Information:
Script:
- Heeft de klant al een afspraak wijziging geprobeerd online?
• No | Snelste optie: klant uitleggen hoe dat kan.
• Yes, but doesn’t know code | Zie WeCare Installatie afspraak wijzigen
• Yes, but couldn’t
Installatie: volg je script en zie 3A WeCare Installatie afspraak wijzigen
Installatie van een extra materiaal / TV Toevoegen: volg je script en zie 3B WeCare Interventie afspraak wijzigen
Scroll in het tabblad Administrative Status naar beneden naar Product And Options.
Klik op Change installation date en een nieuw scherm zal verschijnen.
Ga verder naar 3C WeCare afspraak wijzigen.
Open het tabblad Technical (rechts van Administrative Status)
Selecteer de Order die in Done staat
Scroll naar Interventions
Klik op het kalender icoon (uiterst links) en een nieuw scherm zal verschijnen.
Ga verder naar 3C WeCare afspraak wijzigen.
In onderstaand scherm kun je een nieuwe datum kiezen met/voor de klant.
Orange date: selecteer de datum.
Orange timeframe: hier zullen automatisch enkel de beschikbare tijdspannes voor de geselecteerde dag te selecteren zijn.
Contact person: controleer met de klant of het nummer correct is, hierop zal de klant namelijk de herinneringen ontvangen.
Comments for OBE Technician: Bijvoorbeeld een andere naam op de deurbel of instructie dat de technieker op de oprit van de buren mag parkeren.
Reason: selecteer de juiste reden voor de wijziging van de afspraak.
Confirm: bevestig de afspraak.
Er zal dan een extra groene balk verschijnen met de melding appointment booked correctly
Om hier 100% zeker van te zijn controleren we dit altijd handmatig nog eens door volgende stappen te volgen:
Alles ok? Ga verder naar 4 Case afwerken in Peoplesoft en bevestig aan de klant dat alles in orde staat.
Nu alles correct staat voor de klant kunnen we het dossier in peoplesoft gaan vervolledigen. Kies de juist Root Cause en Root Cause Detail, de meeste spreken voor zich, enkel de volgende twee verdienen extra opletten:
Root Cause: Customer – Root Cause Detail: Cst Not Ready / Cst Not Present:
In het geval de klant toch nog werken uit moet voeren of (door eigen schuld) niet thuis was of bij een geplande afspraak (binnen 24u) niet thuis zal zijn.
Root Cause: Request – Root Cause Detail: New Appointment Needed:
In het geval de klant gewoon een nieuwe afspraak wil omdat het gekozen moment toch niet uitkomt (meer dan 24u).
In de Description in Case Details vul je onder het gekozen script de volgende informatie aan volgens een van de volgende formats:
Sluit je dossier correct af.
Als een klant gaat verhuizen kunnen wij een verhuis inplannen in WeCare. De klant neemt dan zelf de huidige materialen mee en een technieker van Orange komt deze op het nieuwe adres installeren. Wij gaan als volgt te werk:
Zoek de klant op in Customer Management. Controleer op de contactgegevens in WeCare correct zijn en pas deze eventueel aan. In Sites zoek je de juiste order: deze staat in Done.

Om alvast te anticiperen op het script en de vervolgstappen scrol je naar Products And Options. Hier kijken we of de klant naast Internet ook TV en Fixed Phone heeft en eventueel welke opties actief staan op het TV abonnement. Loop dit kort over met de klant en vraag of deze alle diensten en opties exact hetzelfde op het nieuwe adres wil hebben of dat er aanpassingen moeten worden gedaan. Ga verder naar 2 Case maken in Peoplesoft.
Case Information:
Script:
- Wat is de vraag van de klant?
• Informatie over een verhuisaanvraag | Volg het script
• Een verhuisaanvraag
| Nu komt de informatie die je eerder hebt overlopen van pas. Volg je script en als deze aangeeft de Move activatie te starten in WeCare/vul verhuizing zonder tv in WeCare/de Move met TV te encoderen in WeCare ga dan door naar 3 Move ingeven in WeCare.

Nog steeds bij Products and Option selecteren we Move. Je komt nu in dezelfde procedure terecht als bij een afspraak inplannen voor een nieuwe installatie. Twee belangrijke aandachtspunten:
Om er 100% zeker van te zijn dat de afspraak correct gepland staat controleren we dit altijd handmatig de afspraak door volgende stappen te volgen:
Alles ok? Ga verder naar 4 Case afwerken in Peoplesoft en bevestig aan de klant dat alles in orde staat.
Nu alles correct staat voor de klant kunnen we het dossier in peoplesoft gaan vervolledigen. Een Move is een van de weinige script zonder Root Cause, wel belangrijk zijn de Case Details
In de Description in Case Details vul je onder het gekozen script de volgende informatie aan volgens een van de volgende formats:
Sluit je dossier correct af.
Als een klant technische problemen heeft doen we ons best te bepalen of dit een fout in het systeem aan de kant van Orange of de klant is en of dit vanop afstand opgelost kan worden met een reset of reboot. Als dat niet is geval is helpen we de klant om de technische installatie (kabels) te controleren. Wordt de oplossing niet gevonden en geeft het script aan om een technieker langs te sturen gaan we als volgt te werk:
Zoek de klant op in Customer Management. Controleer op de contactgegevens in WeCare correct zijn en pas deze eventueel aan. In Sites zoek je de juiste order: deze staat in Done.
Scroll naar Products And Options, hier vind je de knop om een Repair aan te vragen:


Vul alle velden die van toepassing zijn in. Kies bij Repair level altijd voor Level 1, enkel in uitzondelijke gevallen Level 2 (wanneer vind je terug in Mobipedia: Working Method : Repair BOT Cable) Als je geen verbinding kunt maken met de modem vul je bij NIU Signal check driemaal 0 in.


Om er 100% zeker van te zijn dat de afspraak correct gepland staat controleren we dit altijd handmatig de afspraak door volgende stappen te volgen:
Alles ok? Ga verder naar 3 Case afwerken in Peoplesoft en bevestig aan de klant dat alles in orde staat.
Nu alles correct staat voor de klant kunnen we het dossier in peoplesoft gaan vervolledigen.
In de Description in Case Details vul je onder het gekozen script de volgende informatie aan volgens een van de volgende formats:
Sluit je dossier correct af.
In een beperkt aantal gevallen kunnen wij van First Line Provisioning in het script gevraagd worden om een Swap van de modem uit te voeren. We gaan als volgt te werk:
Zoek de klant op in Customer Management. In Sites zoek je de juiste order.

Scroll naar Prodcuts And Options en in Internet > Modem klik je op de knop Hardware Swap.

Vervolgens selecteer je of vul je de gegevens aan voor Swap Reason, Modem type, HFC MAC Address en Device location. De rest wordt automatisch aangevuld.

Soms gaat er iets mis in WeCare (of technisch gezien in de API communicatie via XML via WeManage naar Alphanetworks of Telenet) en kun je tegen foutmeldingen aanlopen. De volledige informatie over WeCare, processes en alle mogelijke foutmeldingen en hoe deze op te lossen (niet per sé door First Line Provisioning) vind je terug op Mobipedia (Overzicht).




Een verzameling pagina's op Mobipedia die van pas kunnen komen:
©2020 Call-IT Academy - Designed by: Pascal Gerritsen